TeGo-AI 产品说明书
TeGo-AI 智能体管理平台是一个全面的 AI 基础设施解决方案,通过六大核心功能模块,为企业提供高效、敏捷的 AI 能力,助力快速构建智能应用。平台采用微服务架构设计,支持容器化部署,提供完整的智能体生命周期管理、MCP 服务集成、动态界面生成等核心功能。查看功能清单 →

首页
首页是用户进入系统的第一个界面,提供系统整体运行状态的概览,包括关键指标统计、快捷操作入口和实时数据展示。
数据概况
本区域为您提供平台核心健康状况与使用情况的实时快照,助您快速掌握全局。
- 智能体总数统计
- 已创建:平台内已构建的智能体总量,反映自动化业务的总体规模。
- 已上线:当前处于“活动”状态的智能体数量,代表正在运行的自动化流程数量。
- 活跃用户:过去5分钟内,正在与您所有智能体(如Chat机器人、Webhook接口等)进行交互的独立终端用户数量。
- 智能体引擎:健康检查,显示引擎状态(运行中/正常/异常/离线)。
- 系统状态:系统健康检查,所有后台自动化服务状态。
快捷操作
- 智能体市场 (Agent Marketplace):一键直达平台所有的智能体页面。您可以在此浏览、筛选并一键安装由官方和社区提供的预置智能体,快速实现开箱即用的自动化。
- 智能体引擎:进入智能体的核心创作与管理空间。您可以创建新工作流、编辑已有逻辑、发布或下线智能体、查看详细的执行日志与历史记录。
- MCP 集成:管理 Model Context Protocol 服务。通过可视化页面一键生成MCP服务(如连接至代码库、数据库、内部系统),配置其连接状态,扩展您智能体的能力边界。
推荐智能体 (Recommended Agents)
- 推荐智能体:展示最新热门的 3 个智能体模板。
最近活动
- 最近活动:全面追踪系统内的所有动态,便于审计与故障排查,按时间倒序列出系统中最新的关键事件和用户操作记录。

智能体
TeGo-AI 智能体平台是一个集成了强大工作流引擎与 AI 能力的自动化与集成平台(iPaaS)。其核心智能体引擎允许用户通过可视化的方式,将不同的应用、数据源和 AI 模型连接起来,构建复杂的企业级自动化业务流程(智能体),无需编写代码或仅需少量脚本。
智能体引擎
智能体引擎是平台的核心,负责智能体的创建、配置、运行和监控。
智能体创建与配置
- 从零开始创建:
- 点击“创建工作流”进入可视化编排器。
- 通过拖拽节点、绘制连接线定义业务逻辑。
- 每个节点代表一个独立操作(如调用 API、执行逻辑判断、处理数据)。
- 从模板导入:
- 支持从智能体市场一键安装预置模板,快速获得最佳实践。
- 支持上传本地
JSON
或YAML
配置文件,实现智能体的迁移、备份和版本控制。
- 元数据管理:编辑智能体的名称、详细描述、标签(用于分类和搜索)、负责人及版本号,便于管理和维护。
- 丰富的节点库:
- 内置 350+ 开箱即用的节点,覆盖常见应用(如 CRM、数据库、通信工具)、AI 模型(OpenAI, DeepSeek, 通义千问等)和协议(HTTP, Webhook, RSS)。
- 支持自定义脚本节点(如 JavaScript/Python),满足高度定制化的业务逻辑需求。
- 查看完整的 TeGo-AI 引擎节点库 。
- 生命周期操作:
- 发布/下架:将智能体状态切换为“活动”(可被触发执行)或“非活动”(暂停执行),变更实时生效。
- 复制/导出:复制功能可快速创建智能体副本,用于实验或变体开发;导出功能将智能体完整配置下载为
JSON
文件,用于备份或共享。 - 归档/删除:归档操作进行软删除,智能体进入回收站,可随时恢复;删除操作将智能体及其执行记录彻底清除,不可恢复。
- 团队协作:支持将智能体共享给团队其他成员,并可设置不同的操作权限(如查看、编辑、管理)。


凭证管理 (Credentials Management)
- 集中化管理:在一个统一的安全中心管理所有第三方服务的认证信息(API Keys, Tokens, OAuth 配置等),避免密钥散落在各处。
- 广泛的支持:预置支持 50+ 平台账户配置,包括但不限于:
- AI 服务:OpenAI, DeepSeek, Anthropic, 百度千帆,阿里通义,AWS Bedrock
- 通信服务:SMTP (邮件),Slack, Discord, Telegram
- 云服务:AWS, Google Cloud, Azure
- 数据库:MySQL, PostgreSQL
- 管理功能:
- 凭证列表:清晰展示所有凭证的 ID、名称、关联厂商、创建人、创建/更新时间及共享范围。
- 连接测试:提供一键测试功能,实时验证凭证的有效性,确保智能体运行无忧。
- 检索与筛选:支持通过凭证 ID、名称、厂商、创建人进行快速搜索和多条件组合筛选,方便管理大量凭证。
- 安全共享:支持在团队内安全地共享凭证,无需透露明文密钥。

执行记录
- 实时仪表盘:列表实时展示所有智能体的历史执行记录以及当前正在运行的任务状态。
- 详尽的日志信息:每条记录包含:
- 工作流名称/ID
- 执行状态(成功、失败、运行中、等待中)
- 开始时间与运行时长
- 触发方式(手动、定时、Webhook等)
- 强大的排查工具:
- 深入查看:点击任意执行记录,可钻取查看该次执行的详细日志、每个节点的输入/输出数据,快速定位错误根源。
- 高级筛选:支持按状态、智能体名称、时间范围、标签等多维度过滤日志,精准定位问题执行。
- 分页浏览:默认以 50 条/页的形式展示,兼顾性能与浏览体验。


智能体市场
智能体市场是一个提供即装即用自动化解决方案的中心,通过智能体市场可以快速体验智能体的人机交互,加速价值实现。
- 模板化智能体:提供由官方和社区贡献的预配置智能体模板,覆盖常见业务场景(如:社交媒体自动发布、AI客服机器人、数据同步管道等)。
- 一键部署:用户只需找到所需模板,点击“一键预览”即可直接通过浏览器访问智能体,快速体验。
- 发现与搜索:
- 智能体以列表形式展示,包含名称、简介、状态、创建时间等信息。
- 支持按名称、功能标签、创建时间等条件进行搜索和筛选,快速定位所需模板。
- 支持按多种条件(如热度、更新时间)对模板进行排序。


MCP
TeGo-MCP (Model Context Protocol) 服务器管理平台是一个用于创建、管理和监控 MCP 服务器的可视化中心。MCP 是连接 AI 模型与外部工具、数据和服务的开放协议。本平台极大地降低了构建和集成 MCP 服务器的技术门槛,让您无需深入编码即可通过可视化配置,将企业内部系统、API、数据库等资源安全、高效地暴露给 AI 智能体使用,从而扩展 AI 的能力边界。
核心价值
- 开箱即用:提供可视化的服务器创建、工具配置与资源管理界面,无需从零编写 MCP 底层代码。
- 安全可控:通过精细化的令牌(Token)管理和完整的审计日志,确保每一次 AI 对资源的访问都是安全、合规的。
- 集中运维:在一个平台内完成所有 MCP 服务器的生命周期管理、状态监控和性能分析。
- 生态集成:无缝对接 TeGo-AI 智能体引擎及其他主流 AI 应用,快速赋能业务场景。
MCP市场
MCP 市场是发现、评估和集成各类 MCP 服务的中心,促进资源复用和生态共建。
- 服务发现与浏览:
- 服务列表:以卡片或列表形式清晰展示所有可用的 MCP 服务器,包括名称、简介、图标、状态(健康/异常)、版本号、最后更新时间等关键信息。
- 分类管理:所有服务按功能维度智能归类(如 工具类、数据类、API 网关类、通信类),方便用户快速定位所需能力。
- 搜索与筛选:
- 关键词搜索:支持对服务名称、功能描述、标签等进行全文模糊搜索。
- 高级筛选:支持根据服务类型、健康状态、popularity(使用次数)、评分、更新时间等多个条件进行组合筛选,精准定位。
- 服务详情页:
- 点击任一服务可进入详情页,查看其完整文档、提供的所有工具(Tools)和资源(Resources)列表、配置等。

MCP令牌
MCP 令牌是实现安全访问的核心机制,为 AI 与外部资源的交互提供身份认证、权限控制和审计基础。
- 用途
- 身份认证与授权:作为客户端(AI智能体)连接至 MCP 服务器的唯一身份凭证,确保请求来源的可信性。
- 权限控制:可基于令牌实施精细化权限策略,如限定只读或读写权限,贯彻最小权限原则,防止越权访问。
- 资源管理与计费:在商业化场景中,用于实现基于令牌的用量统计、访问速率控制和计费功能。
令牌概览
- 统一视图:
- 令牌总览:dashboard 实时展示令牌总数、活跃令牌数、已过期/已禁用令牌数量,快速掌握全局状态。
- 令牌列表:展示所有令牌的详细信息,包括令牌名称、关联的MCP服务器、创建人、创建时间、最近使用时间、使用次数、状态(活跃/禁用/过期)、有效期等。
- 管理操作:
- 创建令牌:为指定的 MCP 服务生成访问令牌。支持创建不同类型的令牌(如:API密钥、用户会话令牌、服务间通信令牌)。
- 灵活配置:在创建或编辑时,可配置令牌的有效期、访问频率限制(Rate Limiting)、IP 白名单等安全策略。
- 动态调整:支持动态禁用/启用令牌,或调整其权限范围,无需重新生成即可即时生效。
- 撤销与删除:支持立即撤销(删除)令牌,使其即刻失效,应对密钥泄露等安全风险。
- 检索能力:
- 支持通过令牌名称、描述进行关键词搜索。
- 支持按创建时间、状态、最后使用时间、使用次数等进行高级筛选和排序。


使用日志
提供全链路的可观测性,记录每一次访问的细节,用于审计、计费和故障排查。
- 综合统计:
- 使用情况仪表盘:图形化展示所有令牌的总请求数、成功率、失败率、平均响应时间、独立访问IP数等核心指标。
- 异常检测:系统自动检测并提示异常访问行为,如:高频暴力请求、来自陌生地理位置的IP访问、连续失败调用等。
- 详尽的访问日志:
- 记录每一次令牌调用的详细流水日志,包括:时间戳、访问令牌ID、请求的MCP服务器/工具、HTTP状态码、请求源IP、请求耗时、请求/响应体摘要(可选)。
- 强大的查询分析:
- 多维度查询:支持按时间范围、用户(令牌)、MCP服务、工具名称、HTTP状态码等多个维度交叉查询日志。
- 关键词搜索:支持在日志内容中进行关键词检索,快速定位特定请求。
- 数据导出与报告:支持将查询结果导出为报表,或生成周期性的使用报告,用于成本分析和运营复盘。

MCP管理
这是平台的核心,提供 MCP 服务器的全生命周期管理。
- 服务管控:
- 服务器总览:直观展示关键数量指标,如:MCP服务器总数、正在运行的数量、已注册的工具总数、资源总数。
- 服务器列表:集中管理所有由本平台创建的MCP服务器。支持对服务器进行一键启动/停止、编辑配置、更新版本、删除等操作。
- 可视化服务创建:
- 引导式创建:通过清晰的表单和步骤,引导用户动态添加一个新的MCP服务器。
- 基础信息配置:设置服务器名称、描述、版本等元数据。
- 身份认证配置:可视化配置服务器的认证方式(如:None, API Key, OAuth等)。
- 工具配置:通过表单化配置,无需编码即可定义服务器提供的“工具”:
- 连接远程API:填写API地址、请求方法(GET/POST)、Headers、参数映射等。
- 连接数据库:配置数据库连接信息并编写SQL查询模板。
- 自定义代码逻辑:嵌入JavaScript/Python代码片段,实现复杂或自定义的业务逻辑。
- 资源配置:配置服务器可访问的资源(Resources),如指定文件目录路径、HTTP资源链接等,供AI模型读取。
- 提示词配置:为服务器和每个工具编写清晰的名称、描述和标签。这些信息是AI模型能否正确理解和调用该工具的关键,极大影响检索和使用的准确率。




模型网关
TeGo-模型网关 (Model Gateway)是一个面向大语言模型(LLM)的统一接入、管理与调度平台。它作为企业AI能力的核心中间层,抽象了底层不同模型供应商的复杂性,为上层应用提供标准化、高性能、高可用的模型调用服务。通过集中式的管理、精细化的成本控制和深度的可观测性,助力企业降本增效,安全稳妥地开展AI业务。
核心价值:
- 统一接入:一站式集成 OpenAI, Anthropic, 阿里通义千问,百川等 50+ 国内外主流大模型,无需为每个模型单独开发对接代码。
- 智能路由:支持根据模型、成本、性能策略智能路由请求,实现负载均衡与故障自动转移。
- 成本管控:提供多维度的用量统计与成本分析,通过令牌额度管理精准控制预算。
- 性能优化:内置缓存、重试、降级等机制,保障API调用的高可用性与稳定性。
- 安全审计:完整的日志记录与审计功能,满足企业安全合规要求。
数据看板
- 核心指标概览:
- 账户信息:清晰展示当前余额与历史总消耗,成本一目了然。
- 使用统计:呈现总请求次数、成功请求数、失败请求数及今日调用量等关键指标。
- 资源消耗:展示总计消耗Token(分为输入/输出),以及根据Token和倍率折算后的总计消费额度。
- 性能指标:监控平均RPM (Requests per Minute)、平均TPM (Tokens per Minute),评估系统吞吐能力。
- 深度数据分析:
- 多维度分析:支持从时间、模型、项目、用户等多个维度,深入分析消耗分布、消费趋势、调用次数和模型调用排行。
- 可视化图表:通过折线图、饼图、柱状图等直观展示数据变化与比例关系。
- 灵活数据筛选:
- 支持按时间范围(今日、近7天、自定义)、时间颗粒度(按小时、按天)、用户/项目等条件对数据进行动态筛选与过滤。

操练场
提供一个安全、便捷的模型测试与调试环境,用于快速验证模型能力、调试提示词(Prompt)和参数配置。
- 交互式模型配置:
- 模型选择:从已配置的渠道中快速选择任意模型进行测试。
- 参数调优:实时调节Temperature(随机性)、Top P(核采样)、最大生成长度、Frequency Penalty(频率惩罚)、Presence Penalty(存在惩罚)等核心参数,观察不同参数下的输出变化。
- 对话式调试:
- 实时对话:模拟真实聊天场景,与所选模型进行多轮对话,直观预览配置效果。
- 消息管理:支持编辑、删除对话历史,方便进行对比测试。
- 导入与导出:
- 支持将调试成功的参数配置、对话上下文导出为文件或代码片段,便于在应用中复用。
- 支持导入已有的配置,快速复现测试环境。
- 请求洞察:
- 实时日志:在调试栏实时显示每次请求的详细报文(包括发送的Prompt和模型返回的Completion),以及Token使用情况,助您深入理解模型行为与成本构成。

令牌管理
实现对模型调用权限的精细化管控,是成本控制与安全访问的核心。通过对API令牌(Token)的生命周期管理,可以对所有模型请求进行身份认证、权限控制和用量监控,确保资源被安全、合规地使用。
- 概览:
- 令牌列表:集中查看所有令牌,信息包括:令牌名称、状态(启用/禁用)、剩余额度、速率限制、绑定的模型权限、IP白名单规则、创建人、过期时间等。
- 全生命周期管理:
- 创建令牌:生成新的访问密钥。可配置其名称、归属分组、访问额度、过期时间、速率限制(RPM/TPM)、可访问的模型列表以及IP访问范围。
- 动态管理:支持随时禁用/启用、编辑(如重置额度、延长有效期)、删除令牌。权限变更实时生效。
- 检索与审计:
- 支持通过令牌名称、密钥前缀等进行快速搜索。
- 支持按状态、分组等条件进行筛选,方便管理大量令牌。


使用日志
提供全量的请求明细记录,用于业务审计、故障排查和成本归因。
- 详尽的日志记录:
- 日志列表:记录每一次模型调用的详细信息,包括:请求时间、调用的渠道/模型、请求用户/项目、使用的令牌、消耗金额、消耗Token数、请求状态码、客户端IP等。
- 深度日志查询:
- 多维度筛选:支持按时间范围、令牌、模型名称、用户/项目分组、渠道ID、状态码等多个条件进行组合查询,精准定位所需日志。
- 关键词搜索:支持对请求/响应内容进行关键词搜索(如包含特定内容的对话)。
- 日志详情分析:
- 点击单条日志可查看完整详情,包括但不限于:
- 渠道信息:实际调用的供应商渠道。
- 计费明细:本次调用的Token分解(Prompt/Completion)、计费倍率、最终费用计算过程。
- 请求/响应体:原始的请求参数和模型返回结果(可脱敏显示)。
- 点击单条日志可查看完整详情,包括但不限于:


渠道管理
管理所有对接的第三方模型API,是网关服务的资源池基础。管理员统一配置和管理所有第三方模型供应商(如OpenAI, Azure, Anthropic, 国内各大模型厂商)的API访问密钥、端点等信息,并对其进行优先级、权重和状态管理。
- 资源池管理:
- 渠道列表:展示所有已配置的模型渠道。列表信息包括:渠道名称、厂商类型(如OpenAI)、状态(正常/异常)、平均响应时间、今日用量、优先级、权重、余额等。
- 批量操作:支持对渠道进行批量启用、禁用、测试等操作。
- 渠道配置:
- 添加渠道:通过表单填写方式,轻松添加新的模型供应商渠道,需配置API Key、Base URL、模型映射等关键信息。
- 策略配置:为渠道设置优先级(用于故障转移)和权重(用于负载均衡),优化请求分配策略。
- 健康监控:
- 系统自动监控各渠道的健康状态与响应时间,异常渠道会自动被隔离,确保整体服务的可用性。
- 检索与筛选:
- 支持按厂商、模型名称、状态等条件快速筛选渠道。


模型管理
模型管理是NewAPI网关对已接入渠道所提供的模型能力进行精细化运营的中心。它不同于“渠道管理”(管理API密钥和端点),而是专注于对模型本身的元数据、状态和策略进行管理,确保用户能够清晰、安全地使用最适合的模型。
- 模型仓库:
- 模型列表:自动同步并展示所有已配置渠道所能提供的模型列表(如
gpt-4-turbo
,claude-3-sonnet
,qwen-max
)。每个模型展示其名称、所属厂商、状态(可用/不可用)、上下文长度及最新更新时间。 - 模型状态监控:自动检测模型的健康状态。如果某个渠道的某个模型持续报错或超时,系统可自动将其标记为“异常”,并在路由时避开该模型的故障渠道。
- 模型上下架:管理员可手动将特定模型全局**“下线”**,使其在所有渠道上都不可被调用(例如,在发现某个模型存在严重安全漏洞时)。
- 模型列表:自动同步并展示所有已配置渠道所能提供的模型列表(如
- 模型信息与策略:
- 模型详情页:点击模型可查看其详细信息,包括功能描述、官方推荐参数范围、在NewAPI中的默认计费倍率以及支持该模型的渠道列表。
- 全局模型访问策略:可针对高成本或高性能模型(如GPT-4)设置访问权限。例如,限制只有特定分组(如“付费用户组”)的用户才能调用该模型。


网关用户管理
此处的用户管理特指 TeGo-AI 网关的终端用户管理,这些用户是使用您的 TeGo-AI 服务来调用模型的开发者、应用或内部项目。本模块用于管理他们的身份、权限和资源配额。
用户与分组管理
- 用户列表:管理所有通过API调用模型的实体。信息包括:用户名称/ID、状态(启用/禁用)、所属分组、创建时间、最后活跃时间。
- 用户分组:支持将用户划分为不同的分组(如:
development
,production
,team-alpha
)。分组是设置配额和权限的基础单元。 - 用户状态管理:支持手动启用或禁用某个用户的访问权限,即时生效。
配额策略管理
- 分组配额:可以为不同的分组设置默认的全局配额策略,例如:
- 每分钟请求数(RPM)限制
- 每分钟Token数(TPM)限制
- 月度总消费额度限制
- 用户配额:可以为单个用户覆盖其所在分组的默认配额,实现更精细化的控制(例如,为重要用户提供更高的限额)。


网关系统设置
系统设置是 TeGo-AI 网关的全局配置中心,用于配置平台的基础运行规则、全局策略和外部集成,此模块面向平台管理员。
仪表盘设置
- 数据统计范围:设置仪表盘中数据看板的统计时间范围(如:展示近7天还是近30天的数据)。
- 显示指标定制:管理员可以自定义在仪表盘首页展示哪些关键指标卡片。
倍率设置
- 全局成本倍率:为平台接入的所有模型设置统一的利润倍率(如:1.2代表加价20%)。这是最基础的盈利模式。
- 精细化模型倍率:为每个模型单独设置不同的倍率。例如,GPT-4等热门模型倍率可设高,而某些模型为吸引用户可设低甚至平价。
- 分组倍率策略:为不同的用户分组设置不同的倍率模板(例如:VIP用户组享受成本价,默认用户组使用标准倍率)。
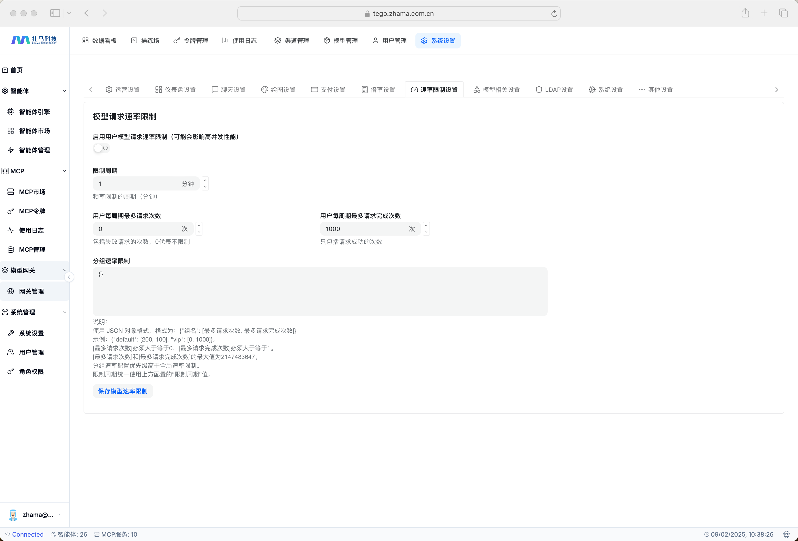
速率限制设置
- 全局默认限制:设置新用户注册后的默认速率限制(如:每分钟200请求数(RPM),每分钟10万Token(TPM))。
- 用户组限制:为不同的用户组设置不同的速率限制档位(如:免费用户组、基础套餐组、企业无限套餐组)。
- 个性化用户限制:支持为特定用户单独调整速率上限或下限。
模型相关设置
- 模型启用/禁用:控制平台上哪些模型对用户可见和可用。可临时下线某个模型进行维护。
- 模型分组与排序:将模型分类(如:“OpenAI模型”、“国产模型”、“高速推理”、“多模态”),并调整它们在用户选择列表中的展示顺序。
- 默认模型设置:设置当用户未指定模型时,请求默认路由到的模型(如:
gpt-3.5-turbo
)。
LDAP设置
- 企业账号集成:配置LDAP(或AD域)服务器连接信息,允许企业用户使用公司统一账号登录NewAPI平台,简化内部管理。
- 用户组同步:设置从LDAP组到NewAPI平台用户组的映射规则,实现权限的自动同步。
其他设置
- 站点信息:设置平台名称、Logo、页脚信息、默认语言等。








提示词优化
作为提升大语言模型(LLM)交互效果的核心功能模块,助力用户生成更精准、高效的提示词,充分释放模型能力。
- 原始提示词输入:提供文本输入区域,支持用户录入各类待优化的原始提示词,涵盖内容创作、信息查询、逻辑推理等多场景需求表述。
- 模型与模板配置:
- 模型选择:提供下拉选项,支持选取适配的大语言模型(如 OpenAI 系列模型等)。
- 模板选择:包含系统预置的多种优化模板(如分析式结构化优化模板等),满足不同场景下对提示词结构、专业性的要求。
- 优化结果输出:模型结合所选模板对原始提示词优化后,在指定区域展示优化后的 Prompt,支持“渲染”“原文”切换查看,且可进行复制操作。
- 提示词历史管理:具备提示词历史记录功能,可按最后修改时间排序,支持搜索查找,点击历史记录可查看原始提示词与优化内容的详细版本信息。
- 模板管理:提供模板管理界面,分类展示系统优化、用户优化、迭代优化等类型模板,支持添加自定义模板,方便用户对优化模板进行集中管理与配置。
- 模型管理:支持添加、编辑、删除模型,可配置模型名称、ID、提供商、API 端点、密钥等信息,并能设置模型启用状态,实现对不同大语言模型的统一管理。




系统
系统管理模块是平台的管理后台,提供用户管理、角色权限、系统配置等核心管理功能,确保平台的安全运行和高效管理。
系统设置
本功能允许系统管理员将平台与支持 LDAP (Lightweight Directory Access Protocol) 或 OpenLDAP 协议的目录服务(如 Microsoft Active Directory, OpenLDAP 服务器)进行集成。实现后,企业用户可以使用其统一的组织账号和密码登录本平台,无需单独注册,极大地简化了用户管理并增强了安全性。
LDAP 认证配置
- 连接设置
- LDAP 服务器:输入您的 LDAP 服务器的主机名或 IP 地址。如
openldap
(内网域名) 或192.168.1.10
- 端口:输入连接LDAP服务器所使用的端口。如明文连接通常使用
389
端口;SSL/TLS 加密连接使用636
端口。 - 使用 SSL/TLS:勾选此项以启用加密连接,确保认证过程中用户名和密码的传输安全。启用后,请确保使用对应的加密端口(如 636)。
- 连接超时时间(毫秒):设置系统尝试连接 LDAP 服务器的最大等待时间,超过此时间未响应则判定为连接失败。如
5000
(即 5 秒) 是一个合理的默认值,可根据网络状况调整。
- LDAP 服务器:输入您的 LDAP 服务器的主机名或 IP 地址。如
- 认证设置
- 基础 DN:指定在 LDAP 目录中开始搜索用户的根路径(Distinguished Name)。如
dc=zhama,dc=com
- 用户 DN(可选):如果您的用户账户存储在基础 DN 下的特定组织单元(OU)中,请在此指定。若留空,则从基础 DN 开始搜索。如
ou=Users,dc=zhama,dc=com
- 管理员用户名 & 密码:提供一个具有读取目录信息权限的 LDAP 管理员账户凭证,用于执行用户搜索和认证。密码字段会进行加密存储。如
cn=admin,dc=zhama,dc=com
- 基础 DN:指定在 LDAP 目录中开始搜索用户的根路径(Distinguished Name)。如
- 属性映射
- 用户名属性:指定 LDAP 中哪个属性对应平台的用户名(登录ID)。比如
cn
(Common Name) 或sAMAccountName
(用于Windows AD) - 显示名称属性:指定 LDAP 中哪个属性对应平台用户的显示名称(全名)。如
givenName
(名) 或displayName
- 邮箱属性:指定 LDAP 中哪个属性对应平台用户的邮箱地址。如
mail
- 手机号属性:指定 LDAP 中哪个属性对应平台用户的手机号码。如
mobile
或telephoneNumber
- 用户名属性:指定 LDAP 中哪个属性对应平台的用户名(登录ID)。比如
- 用户过滤器设置
- 用户过滤器:定义用于查找和验证用户的LDAP搜索过滤器。
%s
是一个占位符,在登录时会被实际输入的用户名替换。
- 用户过滤器:定义用于查找和验证用户的LDAP搜索过滤器。
- 用户同步
- 启用用户同步:勾选以启用定时同步任务。
- 同步间隔(小时):设置自动同步任务的执行频率。范围通常在
1
到168
(一周) 小时之间。 - 立即同步:一个手动触发按钮。点击后,系统会立即尝试根据当前配置从LDAP服务器拉取并创建所有匹配的用户账户。
系统信息
- 系统信息:查看系统状态和配置详情,如版本、环境、框架、数据库等信息


用户管理
用户管理模块是系统管理员的核心工作台,用于集中管理所有能够访问平台的用户账户。通过此功能,管理员可以创建、查看、搜索、编辑用户信息,并为其分配不同的系统角色,从而精确控制每位用户在平台内的访问权限和操作范围。
用户列表
- 支持多维度筛选:
- 关键词搜索:通过用户名、邮箱或姓名快速定位用户
- 角色过滤:按用户角色(普通用户/系统管理员/访客)筛选
- 状态过滤:按账户状态(启用/禁用)筛选
用户权限管理
- 基于角色的访问控制(RBAC)体系:
- 普通用户:具备系统基本功能访问权限
- 系统管理员:拥有系统所有权限的超级管理员
- 访客用户:仅具备有限的只读权限
- 可视化权限分配:通过简单的"分配/移除"操作完成权限管理
- 实时权限生效:权限变更立即生效,无需重启系统
用户信息维护
- 核心信息管理:支持用户名、邮箱、姓名等基本信息的维护
- 状态管理:支持用户账户的启用/禁用操作
- 登录监控:记录和展示用户最后登录时间,便于审计


角色权限
角色权限管理模块是基于RBAC(基于角色的访问控制)模型的核心安全组件,用于创建和管理系统角色,并通过为角色分配精细化的系统权限和菜单权限,来实现对用户访问能力的集中控制和批量管理。
角色管理
- 角色列表:集中展示所有系统角色(如系统管理员、普通用户、访客),包括角色名称、描述、状态和类型等信息。
- 角色创建:支持自定义创建新角色,需配置:
- 角色名称:英文标识符(如
finance_auditor
),支持字母、数字、下划线和连字符 - 显示名称:中文角色名称(如「财务审计员」)
- 角色描述:详细说明角色的权限范围和用途
- 状态开关:可立即启用或禁用该角色
- 角色名称:英文标识符(如
- 角色编辑:支持对现有角色的基本信息、权限配置进行修改和维护。
权限体系
采用多维度的权限控制模型,确保权限分配的精细化和灵活性:
- 系统权限(操作/API权限):
- 控制用户能否执行特定操作或调用后端API接口
- 示例:「查看用户信息」、「系统管理能力」等
- 菜单权限(页面访问权限):
- 控制用户在前端界面中能否看到和访问特定菜单页面
- 支持树形结构展示,可控制整个模块(如「模型网关」)或单个页面(如「MCP市场」)的访问
- 示例:开启/关闭「智能体引擎」、「MCP管理」等页面的访问权限
权限分配
- 通过直观的界面为每个角色分配合适的系统权限和菜单权限
- 支持权限的批量分配和快速调整
- 变更实时生效,无需重启系统
角色类型
- 系统角色:
- 系统内置的基础角色,如访客(guest)、普通用户(user)和管理员(admin)
- 提供系统运行所需的最小权限集合
- 自定义角色:
- 根据业务需求创建的特殊角色
- 可以灵活组合各种权限,满足不同的业务场景需求


个人中心
个人中心为用户提供账户管理、安全设置和个性化配置的一站式服务界面
个人资料
个人信息设置
- 身份信息展示:显示姓名、职位、已验证邮箱等核心信息
- 快速编辑:提供信息修改入口和验证状态管理
- 操作导航:支持返回上级和进入编辑模式
账户安全设置
- 安全概览:显示用户名、最后登录时间、账户创建时间
- 密码管理:提供密码修改功能入口
- 双重认证:支持双因素认证的启用和管理
个性化设置
- 主题定制:支持界面主题和颜色方案选择
- 语言设置:提供多语言切换和区域格式配置
- 即时生效:设置更改后立即应用



退出登录
退出系统,会清空当前登录用户的登录态等信息。